1,Aptos 生态快速扩充,项目原生性高,质量也不错。
2,Aptos、Sui 生态中的钱包体验优于目前大部分钱包,并且有把功能直接放置到钱包前端的特点。
3,Sui 的技术实力可能在所有新公链中领先。
4,链的模块化尝试,如 Celestia 和 Fuel,不仅实现扩容,而且为模块化层和模块化层之间的可组合性带来想象力。
5,EVM 兼容是新公链的另一尝试方向。Scroll 是实现 EVM 等效的以太坊 Rollup。Mikomeda 为 Cardano、Algorand 等非 EVM 兼容链提供 EVM 兼容功能。
新公链成为新的市场热点,从 2 个维度可以看出来。一是搜索指数。微信指数显示,Aptos、Linera 的搜索量从 7 月份开始大幅增长。
二是一级市场投资数据。Aptos 在 4 个月内完成 2 轮总共 3.5 亿美元融资。Sui 的开发方 Mysten Labs 正在寻求至少 2 亿美元 B 轮融资。Linera 则是宣布完成了 600 万美元种子轮融资。这都是近期发生的事情。
这些迹象让我们重新审视新公链赛道。正如哔哔 News 在《30 条新公链》一文中所说,Meta 系新公链、模块化公链、隐私公链、专注于兼容性的公链是这个赛道的种子选手。
它们创立和发展的根基主要是技术创新、赛道创新。Aptos、Sui 继承了 Meta Diem 的开发成果——Move 语言。模块化公链和隐私公链则是在扩容创新和应用场景定位上做了实践。
在这篇文章中,哔哔 News 将盘点 Aptos、Sui、Linera、Aleo、Celestria、Fuel、Scroll、Espresso、Milkomeda 总共 9 条新公链生态。让我们一起来挖掘这些生态中的项目!
Aptos 是已公布 Meta 系新公链中最受关注的。这条链诞生于今年 2 月份,团队来自于 Meta 的 Diem 项目。
Aptos 的愿景是在 Diem 的技术基础上,改善公链的安全性和可扩展性。根据数据,Aptos 的 TPS 可以达到 10000 以上。目前测试网每秒处理 15 笔左右的交易。测试网的交易远未饱和,哔哔 News 在使用过程中也发现测试网用起来特别丝滑,交易可以在几秒内确认。
目前来看,Aptos 是所有 Meta 系新公链中进度最快的。从融资的角度来看,Aptos 分别在今年 3 月份、7 月份完成 2 轮融资,总融资额 3.5 亿美元,在 Meta 系新公链中最高。
Aptos 的生态也在快速完善中。团队 6 月 29 日的推文中表示当时已经有超 100 个项目在生态中建设。哔哔 News 统计到的 Aptos 生态项目有 44 个,赛道涵盖 DeFi、NFT 、钱包、基础设施、Web3 等领域。
从生态特色来看,Aptos 测试网上的项目原生性高,质量也高,包括 AMM Liquidswap、NFT 市场 Topaz、域名项目 names.aptos、钱包 Martian 和 Fewcha Wallet、借贷平台 Vial Protocol 等。
Aptos 原生的钱包在使用体验上可以说优于现有的大部分钱包。这些原生的钱包有直接把功能放置到钱包界面的特点。Martian 和 Fewcha 都支持在钱包端领测试币、展示 NFT。Fewcha 未来将实现直接在钱包端 swap。
不过 Aptos 生态也有大量项目还没有上线。此外 NFT 项目整体质量较低,应用场景似乎以 PFP 炒作为主。
Aptos 上也存在不少多链部署的 DAPP,其中以已经在 Solana 构建的 DAPP 为主。这类 DAPP 可能以部署到高性能新公链为发展策略。
目前 Aptos 的激励测试网 2 已经结束,符合条件的参与者可以获得代币奖励。很可能是因为这个原因,Aptos 的用户参与度迅速扩散,用户参与的状态也比较卷。根据官网信息,第 3 个测试网的注册预计在 8 月 19 日启动,主网预计在秋季推出。

Aptos 原生的 AMM,由产品工作室 Pontem Network 推出。Pontem 不仅推出了 Liquidswap,其还在 Aptos 上开发钱包、开发者工具。2021 年 6 月份,Pontem Network 宣布完成 450 万美元种子轮融资,投资方包括 Mechanism Capital、Alameda Research 等。团队也获得过 Web3 基金会等的 grant。
要使用 Liquidswap,你需要先安装 MultiMask 钱包,可以按照https://mirror.xyz/killthewolf.eth/-zkeICbbJJzweOTRSt001Kujud7g_-Duk1bGPKa16EY 操作。
Aptos 原生的 NFT 市场。目前处于测试网阶段,NFT 不多。未来将支持 NFT 创建功能。
Aptos 原生的域名项目。目前在测试网阶段,你可以体验用测试代币购买.aptos 域名。数据每周重置。
Aptos 原生钱包。是 Aptos 上使用频率最高的两个钱包之一。
Aptos 原生钱包。是使用频率最高的另一个钱包。未来将支持直接在钱包端 swap。
Aptos 原生借贷平台。目前在测试网阶段。
智能通讯协议。支持 DAPP 通知、钱包间聊天。目前已经部署到 Solana。通知、消息会显示在收件箱,你也可以通过收件箱向地址、推特发送(加密)消息。协议本身比较轻便,通过代码应该就可以把功能嵌入 DAPP。
Dialect 在今年 3 月份完成 410 万美元融资,投资方包括 Multicoin Capital 、Jump Capital 、Tiger Global Management 等。

Aptos 上的聚合层,做的东西比较杂,包括交易聚合(可以访问多个 DEX 和货币市场的最优定价和贷款利率)、开发者工具、钱包适配器等。目前功能还不能用。
支持批量转移代币 /NFT、创建代币 /NFT 空投、设置归属和流式支付,由 Safe 提供支持。
稳定币多链分布收益解决方案。部署在 Celo 和 Aptos。目前功能暂不可用。
Aptos 生态项目收录网站。
从官网文件来看,Sui 的技术能力应该不弱于 Aptos。Aptos 目前表现出很好的“营销推广”能力,Sui 在官方文件中则强调技术实现。这个团队应该是有比较强的技术能力。
Sui 背后的开发团队是 Mysten Labs,目前新公链们最大的技术优势——Move 语言的开源代码库就主要由这个团队管理。创始团队成员有多人参与过 Meta 的 Diem(稳定币)以及 Novi(钱包)项目。
其中首席执行官 Evan Chang 是原 Novi 研究与开发总监。首席技术官 Sam Blackshear 是原 Novi 首席工程师。首席科学家 George Danezis 是原 Meta 研究科学家。阵容可以说非常强大。
Sui 的官方文件也体现出这些技术人员的严谨细致。文件中每一条都写得清晰明确,可以说优于大部分区块链项目白皮书。
但是 Sui 的生态进展比较缓慢,目前生态还比较贫瘠,并且生态项目没有很好地体现出团队的技术能力。哔哔 News 收集到的生态项目有 5 个,分别是钱包、浏览器、2 个游戏、Web3 职场元宇宙。
Sui 希望能在游戏、DeFi、商业、社交四个领域取得较好的应用。从当前的生态进展来看,Sui 的发展重点确实偏向于游戏、Web3 方向。此外,Solana 生态中的应用也将部署到 Sui。
Sui 预计在这个月启动激励测试网,现在已经开放注册。Sui 的测试网活动是一系列连续的“浪”,每一浪都包含两个挑战:“sink”(操作挑战)和“swim”(基于 Move 的 Sui 开发者挑战)。Sui 基金会将为验证者参与的每个测试网“浪”奖励 SUI 代币。

https://chrome.google.com/webstore/detail/sui-wallet/opcgpfmipidbgpenhmajoajpbobppdil
Sui 原生的钱包。目前在测试网阶段。测试币需要到https://discord.com/invite/sui devnet-faucet 领取。目前 Sui Wallet 支持 SUI 发送,NFT 展示。未来将支持直接在钱包界面交易代币、通过质押获得收益。
https://explorer.devnet.sui.io/
Sui 区块链浏览器。
宠物模拟游戏。玩家可以喂养、装扮宠物,装饰农场,通过游戏和互动提高宠物和农场等级。宠物、农场、配件都是 NFT。目前暂不能玩。
这是一个 NFT P2E 游戏,由荷兰的一家游戏工作室开发,游戏已经构建到 Solana 生态。游戏中比较特别的一个点是玩家的 NFT(比如以太坊上的 NFT)可以通过 SuiEco“映射”到 Sui,并作为游戏中的化身。这些化身组队进行坦克对战。
职场元宇宙。据了解,Tinder、微软、谷歌、Meta、Netflix 等公司的员工在 SoWork 的职场元宇宙中工作。Sui 是 SoWork 的底层链。
目前 SoWork 支持 2 种功能:一是把成就 NFT 奖励给员工,NFT 可以基于绩效、价值、事件驱动。NFT 可以赠送、买卖、展示。二是你可以通过 Mapmaker 创建、铸造自定义 NFT,同时把 NFT 导入职场元宇宙。团队强调链的性能,铸造和导入几乎能同时完成。
Linera 是 3 家 Meta 系新公链中进展最慢的,无论是官网还是推特,可参考信息都比较少。
目前已知的是,Linera 的目标是把 Web2 的性能,尤其是“线性扩展”带入 Web3。我们现有的区块链大部分采用“顺序”执行模型,允许账户和智能合约在一系列交易中进行任意交互,但是阻止了“线性扩展”。
在 Linera 的线性模型中,不同账户的操作在不同的执行线程中同时运行。可以理解为现有的区块链是串联电路,Linera 要做成并联电路。在“并联”的情况下,通过向每个验证器增加新的处理单元可以达到扩容的效果。
此外,Linera 的创始人 Mathieu Baudet 曾参与创建 Diem 区块链。在 Meta 时期,他对 FastPay 和 Zef 协议产生了强烈的兴趣。这 2 个协议通过移除内存池并减少验证者之间的交互来加快交易速度。Linera 表示将把这 2 个协议发扬光大。
从现有的资料来看,Linera 并没有表示将使用 Move 语言,官方曾在推特招聘 Rust 工程师。
Linera 在今年 6 月份完成 600 万美元种子轮融资,投资方包括 a16z 等。至于生态发展,哔哔 News 暂未找到项目部署到 Linera 的信息。
Aleo 这条公链为开发者构建隐私 DAPP 提供了工具包。当前的区块链面临隐私性和可编程性不可两全的难题。当我们强调隐私性,不过多公开数据信息时,就没有足够的数据信息实现可编程性。反之,数据隐私就得不到保护。

Aleo 通过零知识递归证明 Zexe 来解决这个问题。整体的架构是把计算执行放到线下,再产生能证明计算正确而不披露计算细节的线上交易,交易可被任何人在极短的时间内验证。从而实现隐私性、可编程性,以及较高的 TPS。测试网 TPS 据称在 10000-20000 之间。
Aleo 其实是个老项目。团队先是推出了 Zexe,再从 2020 年开始开发 Aleo。Aleo 可以被看成是 Zexe 的实现。平台还为开发者提供了对零知识证明 DAPP 更友好的 Leo 编程语言。
Aleo 分别在 2021 年 4 月和 2022 年 2 月完成 2800 万美元和 2 亿美元 A 轮和 B 轮融资,投资方包括软银、Tiger Global Management、a16z、Placeholder、Coinbase Ventures、Galaxy Digital、Polychain Capital 等。Aleo 的 3 位联合创始人曾就职于谷歌、IBM、ConsenSys 、Gnosis 等。
8 月 2 日,Aleo 推出了测试网 3,这意味着距离主网上线近了一步。测试网 3 将分成 3 个阶段,分别在 8、9、10 月份进行,每个阶段都将提供“Aleo 积分”奖励,适合开发者参与。Aleo 积分总量是 10 亿个,对于早期支持者的分配较多。
在 PoSW(简洁工作量证明)的共识机制设计中,Aleo 在验证节点的基础上增加了“证明者”角色。证明者是代表用户生成零知识证明的第三方(应该是有机器、操作、资金方面的门槛)。Aleo 希望形成这样一个第三方市场。持有 100 万个 Aleo 积分(占总量的 0.01%)的证明者可以成为验证节点。可能存在去中心化妥协。
在生态进展方面,哔哔 News 没有找到 Aleo 生态项目部署信息。
Celestia 是第一个真正意义上的模块化区块链。在这之前,比特币、以太坊等区块链是臃肿的系统,数据可用性(DA)、链的共识、交易结算和执行都放在一条链上。尽管现在以太坊把执行层以 rollup 的形式分离出来,性能扩展仍然有限。

Celestia 把自己抽象为专门解决数据可用性的一层,它不考虑交易有效性问题,交易是否有效、交易的执行和结算都交给叠加在上面的 rollup 或者其他结算层处理。
这样做的好处是 rollup 可以共享 Celestia 的共识和安全性。只要 Celestia 的数据历史不变,运行相同有效性规则的 rollup 就会计算出相同的状态,这带来安全性。
Rollup 也不需要设计共识和代币激励机制,不用绞尽脑汁地说服节点加入以维持网络运行和提升去中心化。Rollup 可以仅仅作为轻便的一层存在,全力进行交易执行和结算。
小编认为把 Celestia 这样的数据有效性层作为有独立共识机制的 L1(如以太坊)的补充层,或许也能成为一种可能。
此外,Celestia 带来了链的模块化思路。不仅仅数据可用性、交易执行可以作为独立的一层,共识、结算层或许都可以单独分离出来,由专门的模块化链处理。这样区块链将获得更好的扩容效果。模块化层和模块化层之间的可组合性也将带来非常大的想象力。
目前 Celestia 处于测试网阶段。哔哔 News 也未能查到 Celestia 生态部署信息。
Fuel 自我定位为一个模块化执行层。Fuel 认为“模块化执行层”就是“为模块化区块链堆栈设计的可验证计算系统”。可以理解为帮其他层或者链做欺诈和有效性证明,数据可用性依赖 Celestia 等模块化数据层。
Fuel 通过 2 点来实现高性能。一是基于 UTXO 模型实现交易的并行执行,以此提供比单线程更多的计算、状态访问、交易吞吐。二是基于 FuelVM(Fuel 虚拟机)。
此外,Fuel 还为开发者提供了生态特有的 Sway 语言等开发工具。Fuel 也强调能支持“灵活的”交易执行,不仅仅是支持简单转账,也是图灵完备的智能合约。
在生态进展方面,Fuel 官方只提到了 SwaySwap。
https://fuellabs.github.io/swayswap/
Fuel 原生的 AMM。目前是开发者网络上的演示应用。在使用前会让你创建钱包、领测试币。创建钱包不需要下载谷歌扩展,过程完全无感。AMM 目前支持 swap、pool 功能。体验特别丝滑,gas 低,交易快速确认。
Scroll 严格意义上不能算链,而是以太坊的 Rollup。但它的 zkEVM 比较值得关注。
Scroll 的 zkEVM 能实现 EVM 等效。开发者把以太坊上的 DAPP 迁移到 Rollup 只需修改少量代码。目前在 zkEVM 等效上做得比较好的除了 Scroll 还有 Polygon Hermez 、zkSync 。
Scroll 对于项目的技术实现应该是有能力的。联合创始人 Ye Zhang 对零知识证明一直有所研究。另一位联合创始人 Heichen Shen 本科就读于清华姚班,博士研究方向偏向于底层系统。
在官方发表的文章中,团队对于如何以 Rollup 的定位对以太坊进行扩容,在这个过程中如何用到 ZKP(零知识证明),以及未来如何提升 Rollup 的去中心化都描述得比较清楚。


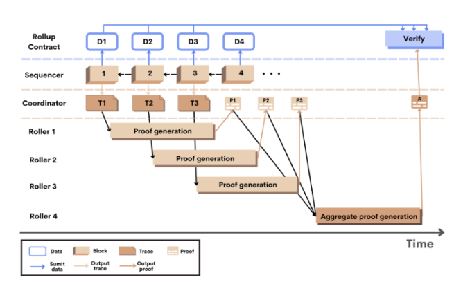
在 Scroll 的设计中,Sequencer 每隔一段时间就会从 Rollup 内存池中检索一批交易并执行它们生成 L2 块。一方面,Sequencer 把块发送给 Coordinator,由 Coordinator 随机选择 Roller 为每个块生成有效性证明,一定数量的块的有效性证明会聚合形成一个单独的证明。
另一方面,Sequencer 通过 Relayer 把数据提交给以太坊上的 Rollup 合约,确保数据可用性。Rollup 合约在此基础上对聚合证明进行验证。此外,以太坊和 Rollup 间还有桥合约,通过 Relayer 进行资产和消息的双向传递。
从架构可以看出,Scroll 比较特别的设计在于 Roller,验证工作被外包给 Roller 社区,Roller 社区可以发展成一个去中心化的验证网络。Roller 预计会通过 GPU、FPGA、ASIC 提升计算能力。但是 Scroll 同样面临零知识证明的技术难题。
考虑到 Rollup 的 Sequencer 中心化风险,Scroll 未来还将实现去中心化的 Sequencer。此外,Scroll 还在与 Flashbots 合作,探讨减少 MEV 的方案。
目前 Scroll 处于 pre-alpha 测试网阶段,通过https://signup.scroll.io/ 进行注册通过后,用户可以参与一些演示应用,Roller 可以参与有效性证明。不久后,Scroll 还将推出 alpha 测试网,所有人都可以参与。目前 Scroll 暂未提到测试奖励。
在融资方面,Scroll 在今年 4 月份完成 3000 万美元 A 轮融资,投资方包括 Polychian Capital 等。在生态进展方面,生态项目的部署预计从 alpha 测试网开始。
Espresso 采用权益证明 +ZK Rollup。它比较特别的一个点是可配置的资产隐私。
Espresso 推出了一个叫做以太坊可配置资产隐私(CAPE)的智能合约应用。资产创建者能够自定义谁能看到他们资产的所有权和移动情况,也可以设置隐藏资产的数据信息,包括资产的发送者、接收者、资产数量和类型。CAPE 能在所有 EVM 区块链上运行。
此外,Espresso 也在进行隐私凭证上的尝试。不过在高性能、隐私技术的具体实现上,小编没有看到太多明确的官方介绍和解释。
目前 CAPE 已经上线以太坊的测试网 Goerli,用户可以在 Goerli 体验可配置隐私。未来 CAPE 将成为 Espresso 公链的原生功能。今年夏天,Espresso 将发布第一个测试网。
在生态进展方面,由于还在早期,目前 Espresso 除了 CAPE 外没有其他应用,生态项目的部署也还没有开始。
Milkomeda 本质上是一个 EVM 链 / 层,为非 EVM 兼容的链提供 EVM 兼容性。
目前 Milkomeda 已经发布了 Milkomeda C1,用来为 Cardano 提供 EVM 兼容性。Milkomeda C1 相当于是一个中介,Cardano 上的资产通过 Milkomeda C1 转换成封装资产,如 ADA 转换成 MilkADA。封装资产可以参与以太坊 DeFi 生态,从而扩大应用场景。
除了 Cardano,Milkomeda 也已经在 Algorand 公共测试网上发布 Milkomeda A1 Rollup。未来还将支持 Solana 生态。
在生态进展方面,Milkomeda 是本次统计的新公链中生态比较完善的。根据哔哔 News 的不完全统计,已经有至少 20 个 DAPP 部署到 Milkomeda,主要集中在 DeFi、跨链 桥赛道。也存在一些项目质量较低的情况。

原生的 DEX 有 5 个:Ada Swap、Blueshift、OccamX、MuesliSwap、MilkySwap
https://testnet.adaswap.app/swap
https://www.milkyswap.exchange/
在跨链桥方面,Cardano Unwrap Bridge 支持把资产 unwrap 回 Cardano,据说操作起来比较快速易用。此外,通用型跨链桥 Celer、Multichain 、Connext 也支持 Milkomeda。
https://cardano-bridge.milkomeda.com/bridge
钱包主要是 Flint Wallet
https://chrome.google.com/webstore/detail/flint-wallet/hnhobjmcibchnmglfbldbfabcgaknlkj?hl=en
非 DEX 类 DeFi 协议主要有:
MilkyDEX,Milkomeda 上的一站式 DeFi 商店,https://app.milkydex.com/swap
注:本文不作为投资建议
《Aptos、Sui、Fuel、Milkomeda 生态项目盘点》获取链接:
https://www.notion.so/bitalknews/Aptos-Sui-Fuel-Milkomeda-2370fa4cf7324757860f3bd170dfd649
您可以通过以下渠道找到哔哔 News:Twitter:https://twitter.com/BitalkNewsDiscord:https://t.co/7Z6VogM2X7Telegram:https://t.me/bitalknewsMirror:https://mirror.xyz/0x21955b6635b67B19Ee0472b8a4Ac4E1d89521cbeMedium:https://medium.com/@bitalkforuWeb:https://www.bitalk.com/index公众号:哔哔 News
【免责声明】市场有风险,投资需谨慎。本文不构成投资建议,用户应考虑本文中的任何意见、观点或结论是否符合其特定状况。据此投资,责任自负。
